DGFT Veritrans4G開発ガイド

  • TOP
  • 決済シーケンス図
  • ID決済

決済シーケンス図 - Alipay

本シーケンス図では、APIの呼び出しの流れとその間のインタラクションを記載しています。ユーザーやシステムコンポーネントがどのタイミングでどのAPIリクエストを行うのか、視覚的に追跡することができます。このコンテンツでは、APIの操作のシーケンスやその関連性を簡潔に理解し、より効果的なプログラミングやトラブルシューティングの参考としていただくことを目的としています。

API実行フロー

このダイアグラムは、AlipayのAPIの実行順序を視覚的に示しています。シーケンス図と合わせて参照してください。

API実行フロー
使用可能なコマンド一覧
コマンド 概要 MDKインターフェース(要求電文名) APIエンドポイント
AlipayAuthorizeRequest 与信請求をします。 AlipayAuthorizeRequestDto /Authorize/alipay
AlipayRefundRequest 返金を要求します。 AlipayRefundRequestDto /Refund/alipay
AlipayConfirmRequest バーコード決済(店舗スキャン型)の取引について決済ステータス確認を要求します。 AlipayConfirmRequestDto /Confirm/alipay
AlipayCreateIdentityCodeRequest QRコード生成を要求します。 AlipayCreateIdentityCodeRequestDto /CreateIdentityCode/alipay

オンライン決済: 与信同時売上決済処理

オンライン決済: 与信同時売上決済処理
オンライン決済: 与信同時売上決済処理

バーコード決済(店舗スキャン型): 与信同時売上決済処理

バーコード決済(店舗スキャン型): 与信同時売上決済処理
バーコード決済(店舗スキャン型): 与信同時売上決済処理

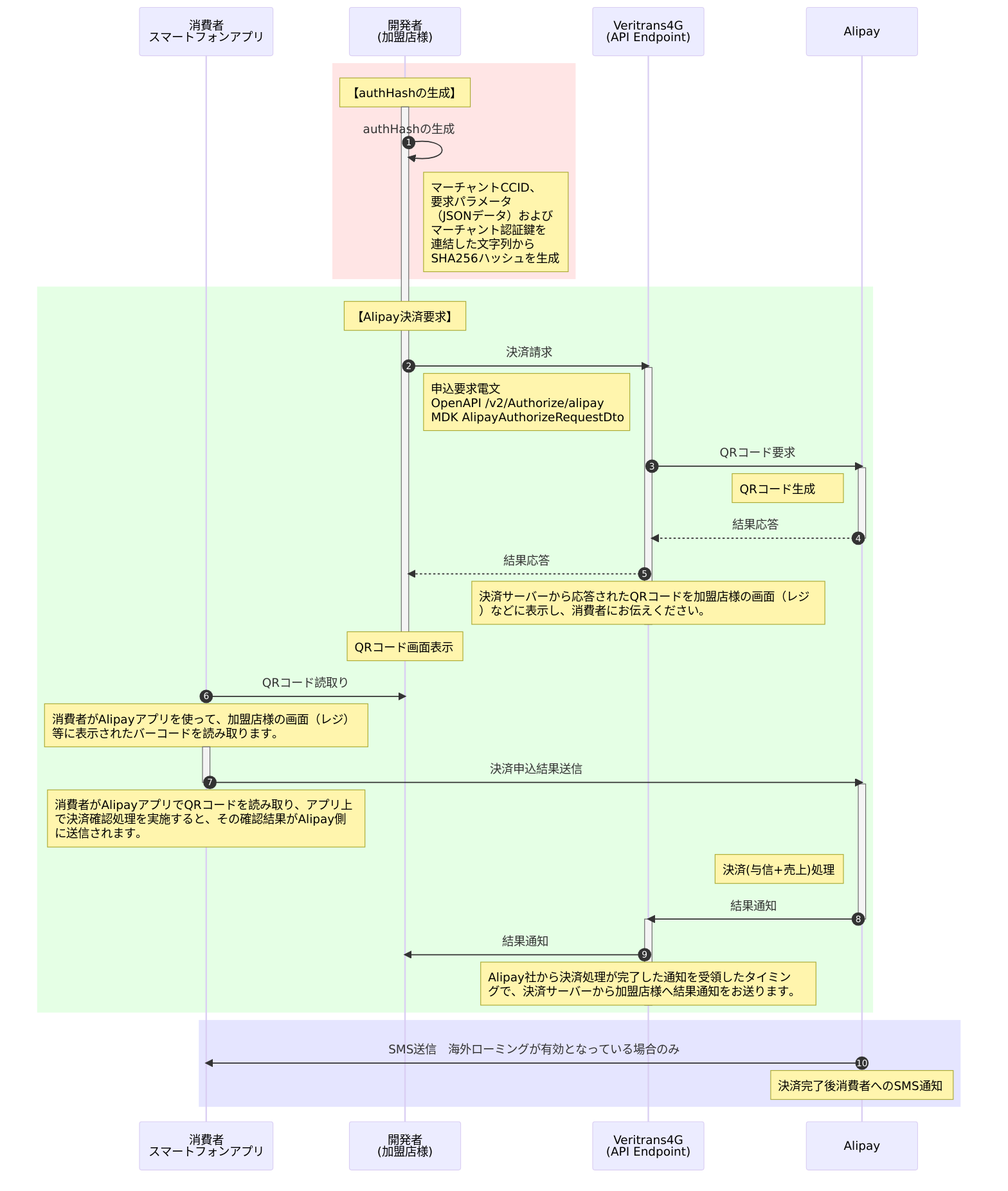
バーコード決済(消費者スキャン型): 与信同時売上決済処理

バーコード決済(消費者スキャン型): 与信同時売上決済処理
バーコード決済(消費者スキャン型): 与信同時売上決済処理

QRコード生成/返金時の処理

QRコード生成/返金時の処理
QRコード生成/返金時の処理

テストについて

APIリクエストのテストを実際に行いたい場合は、以下のテストガイドにテスト仕様が解説されています。

MDK(SDK)テストガイド